Services

Ivernus offer a wide variety of IT services for your business.

Technology services for your business

Protect your services with security monitoring.

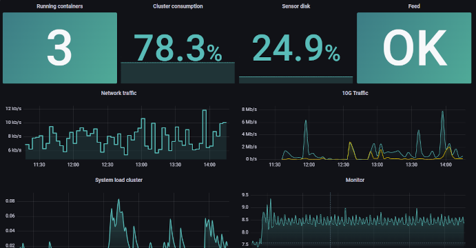
Monitoring your environments.